Skip to content

csatari/pixeek

Repository files navigation

pixeek

1. Követelmény feltárás

1.1 Célkitűzés

A program egy hidden object stílusú képkereső játék. A játékmenet folyamán négyzetekre osztott pályákon kell megnevezett objektumok képeit megtalálni. A játék célközönsége a casual gamerek.

A tárgy első féléves keretein belül a cél egy gameplay prototype elkészítése, amit aztán ki lehet egészíteni később mind funkcionálisan, mind tartalommal. Célunk a dotnet-alapú multiplatform fejlesztések lehetőségeinek feltárása és a kiválasztott módszerekkel és eszközökkel a program elkészítése. Megvalósítandó platformok a következők:

  • Windows (desktop)
  • Android
  • Linux

A második félévben megvalósítandó funkciók:

  • többjátékos mód
  • egy központi szerver, ami küldi a kliensnek a játékkal kapcsolatos adatokat
  • online ranglisták
  • tutorial

1.2 Szakterületi fogalomjegyzék

  • hidden object játék - olyan játék, amiben egy statikus háttér fölött, abba beleolvadó objektumokat kell megkeresni
  • casual gamer - az az átlagos mobiltelefon-használó, akit az egyszerű, rövid játékmenetű, figyelemelvonó játékok érdekelnek
  • gameplay prototype - alap funkcionalitású játék, amin látható és tesztelhető a játékmenet maga, minden egyéb kiegészítés nélkül

1.3 Használatieset-modell, funkcionális követelmények

Használati eset modell

A következő félévre vonatkozó kiegészített használatieset-modellünk:

Használati eset modell 2

1.4 Szakterületi követelmények

  • pályák alakját template határozza meg
  • Véletlenszerű pálya a képekre vonatkozóan
  • Kép paraméterekkel rendelkezik a nehézségre vonatkozóan:
  • Elforgatás
  • Homályosítás
  • Tükrözés
  • Színezés
  • (Egész pályára vonatkozóan:
  • Időlimit
  • Méretlimit)
  • Játékmódok:
  • Normál – fix számú kép megkeresése, idő alapján xp
  • Idő extra – ha megvan egy kép, akkor az idődet kitolja x másodperccel (hibásnál levon időt)
  • Végtelenített – minimális xp, de hatalmas pálya. Ha megtalálsz egyet, ahelyett új kép jelenik meg
  • Beállítások: hang, vibráció
    A következő félévre vonatkozó szakterületi követelményeink:
  • Többszereplős játékmódok:
    • Időzítő – két személy játszik egymás ellen, külön kapnak fix időt. A játékosok felváltva játszanak, a felváltás egy kép megtalálása után történik. Az veszít, akinek előbb letelik az ideje
    • Harc a pontokért – két személy játszik egymás ellen. A játékosok egyszerre játszanak, egy fix feladványt oldanak meg. Az nyer, akinek több pontja lesz a feladvány befejezésekor.
  • A transzformációk átkerülnek a szerverre
  • Ranglista
  • Tutorial – Egy példajátékon vezet végig.
  • A szerver szolgáltatásai:
    • Scoreboard elküldése a kliensnek
    • Egyjátékos-mód
      • Indításkor pálya generálása
      • Endless módhoz új pályaelem
      • Scoreboard frissítése
    • Többjátékos-mód
      • Játékosok regisztrálása, párosítása
        • indításkor pálya generálása, küldése
        • állapot frissítése, szinkronizálása

1.5 Nem funkcionális követelmények

Fejlesztési módszertan:

Egységesített Eljárás

A fejlesztéshez szükséges hardver:

Windows 7 vagy újabb operációs rendszer futtatására alkalmas számítógép

A fejlesztéshez használt szoftverek:

Operációs rendszer:

Windows 7 vagy újabb

Fejlesztőkörnyezet:

Visual Studio 2012, 2013 vagy Xamarin Studio

Követelmény elemzés:

Google Docs szerkesztővel

CASE eszköz:

Enterprise Architect 8

A futtatáshoz szükséges operációs rendszer:

Teszteléshez Windows 7 vagy újabb Kiadásnál Android 2.3 vagy újabb, iOS 6 vagy újabb, Windows Phone 8 vagy újabb

A futtatáshoz szükséges hardver:

Operációs rendszerek szerint megadva

Egyéb követelmények:

Intuitív felhasználói felület, könnyű kezelhetőség

1.6 Multiplatform fejlesztés eszközei

Mivel a project célja hogy Windows és több mobil platformon fusson a program, több keretrendszert megvizsgáltunk ami ezt lehetővé teszi C# segítségével. A fő szempontok a kényelem, kódmegosztás lehetősége és kezelőfelület készítésének egyszerűsége voltak.

1.6.1 Xamarin

A Xamarin egy cross-platform mobilfejlesztésre használható keretrendszer. Segítségével képesekek lehetünk Android, iOS és Windows Phone alkalmazások készítésére, anélkül, hogy mindegyik platformra elölről kellene kezdeni a fejlesztést. A fejlesztést C# nyelvben tudjuk végezni, a .NET keretrendszerre támaszkodva.

A platformok közötti kódmegosztásnak három módja van:
1) Megosztott projektek

Ebben az esetben minden platform külön projektet igényel és a közös kód a megosztott projektben szerepel.

Előnyei: Több projekt közötti kódmegosztás. Frissítéskor az összes frissül. A közös kódban platformfüggő elágazások is szerepelhetnek, pl. #if_ANDROID_

Hátrányai: A megosztott projektnek nincsen output assemblyje, tehát ha a fordított kódot DLL-ként szeretnénk megosztani, akkor PCL-t kell használni.

2) PCL

Előnyei: Kódmegosztás. Ha a központi kódban refactorálunk, az kihat a platformfüggő projektekre is. Egy PCL projektre egyszerűen lehet hivatkozni más projektekből a solutionon belül, illetve az output assemblyt meg lehet osztani a többi projekt között.

Hátrányai: Mivel ugyanaz a PCL van megosztva több platform között, platformspecifikus könyvtárakat nem tudunk meghívni (pl. CommunityCsharpSqlite.WP7).

A PCL esetleg nem tartalmaz olyan osztályokat amelyek elérhetők mind Mono és MonoTouch-ban Androidhoz (pl DllImport és System.IO.File).

3) Xamarin.Forms

Xamarin.Forms APIkat használva egyszerűen lehet natív cross-platform alkalmazásokat készíteni, ráadásul az interface kódja lehet akár 100%-ban közös.

Runtime alatt az összes interface rendre megjelenik, úgy, ahogy a közös C# kódban azt megírtuk. Persze az objektumuk alkalmazkodnak a megfelelő platformhoz. Pl. egy Xamarin.Forms Entry iOS alatt UITextView, Andoid alatt EditText, WP alatt TextBoxszá alakul. Minden egyes layout esetén eldönthetjük, hogy Xamarin.Formsot, vagy platformfüggő megoldásokat választunk. Az applikációt a megszokott és újrahasznosíthatósága miatt nagyon hatékony MVVM architektúrában írhatjuk meg, DataBindingot, és a layout esetén XAML kódot használva. A Xamarin.Forms rengeteg beépített elemet (animációk, layout sablonok, gombok...) tartalmaz, és a Xamarin saját IDE-jéből, valamint Visual Studio alatt is használható (megfelelő csomag vásárlása esetén.)

Árazás

A Xamarin csak bizonyos esetben ingyenes. Magánszemélyek számára egy limitált, ingyenes kiadást biztosítanak, melyben a Xamarin.Forms és a bármekkora app méret nem szerepel. Az Indie verzióban a Xamarin.Forms-t már garantálják, de a Visual Studioba való beépíthetőség még mindig nincs biztosítva. Ez utóbbi nem akkora hátrány, hiszen a Xamarin Studio IDE minden csomagnak része. Ezzel az opcióval bármekkora appot fejleszthetünk. Mindez havi $25 ~ 6187 HUF-ba kerül, és ez az utolsó csomag, melyet természetes személyek igényelhetnek.

1.6.2 MonoGame

A MonoGame a Microsoft által készített, mára már elavulttá vált XNA keretrendszer nyílt forrású újraimplementált változata. Nagyon népszerű keresztplatformos alkalmazások (főleg játékok) készítésénél, mivel a keretrendszer szinte minden létező platformon alkalmazható valamilyen módon: Xbox 360 (XNA), Windows és Windows Phone (XNA), iOS (MonoGame + Xamarin), Android (MonoGame + Xamarin), Mac OS X (MonoGame), Linux (MonoGame), Windows 8 Metro (XNA), PlayStation Mobile (MonoGame, részlegesen), Raspberry PI (MonoGame, részlegesen) és PlayStation 4 (MonoGame, részlegesen).

Felépítés

Viszonylag alacsonyszintű, hardver-közeli megoldásokat ad az ember kezébe, amivel hatékonyan ki tudja használni az eszközök grafikai- és processzor-teljesítményét. Azonban nyújt ezekre épülő magasszintű rendszereket is, melyek felgyorsítják és kényelmessé teszik a fejlesztést. Ezek olyan szolgáltatások amikre szinte minden interaktív alkalmazásnak szüksége van, pl. kötegelt sprite-renderelés, multimédiás formátumok betöltése, stb.

A MonoGame felépítése

Kezelőfelület létrehozása

GUI kezelést beépítve nem tartalmaz ám ehhez a projecthez ez nem lényeges, mivel kódból egyszerűen kirajzolhatóak a grafikai elemek és kezelhetőek a bemeneti események.

Platformfüggetlen fejlesztés

A platformfüggetlen fejlesztés nem tökéletesen megoldható vele. A platformok között közös library-t nem lehet létrehozni, a kódmegosztás csak file-ok linkelésével vagy (automatizált) újbóli beöltésével oldható meg a projectek közt. Ugyanez a helyzet a program tartalmi részével (képek, hangok, stb. elemek).

Nagy hátrány, hogy Android és iOS platformokra mono fordító kell hozzá, és csak a Xamarin megfelelő. A MonoGame méretéből adódóan az ingyenes változattal nem is működik együtt.

Ehhez alternatíva lehet a dot42 nevű fordító ami dotnet bytecode-ból Dalvik (Android virtuális gép) bytecode-ot fordít, ám ez MonoGame-mel alapvetően nem kompatibilis és csak magáncélú felhasználásra ingyenes.

1.6.3 MonoCross

A Monocross egy több projektet összefogó keretrendszer. A Mono projekt különböző platformjait fogja össze (MonoTouch – iOS, MonoDroid – Android), amik C# .NET alapokon való fejlesztést tesznek lehetővé. Ezáltal egy keretrendszer alatt lehet minden platformra kódot írni. A MonoCross kódmegosztáson alapszik, az MVC pattern-t alkalmazza. Minden platform egy különböző Container-be került, ami a C#-ban található projekttel egyenértékű. A nem megosztott kódban van lehetőség natív API hívásokra, így kihasználhatóak az adott eszköz egyedi funkciói.

A működési elve a következő:

Model:

Első lépésként meg kell tervezni és valósítani a Modellt. Ez teljes egészében közös kód.

Controller:

Minden modell típushoz külön controller kell, MXController-ből leszármaztatva. Ez inicializálja a modelleket és köti össze a hozzá tartozó nézettel. Egy úgynevezett Navigációs térkép a nézetek közötti folyamatok alapja. A nézet a mobileszközön egy megjelenített oldal, ami definiálható néhány megadott tulajdonsággal. Ezen a NavigationMap-en kell regisztrálni a nézeteket, URI formában megadott tulajdonságokkal. Pl.: "{Kategoria}/{Termek}"

Mivel a nézetek ilyen pontosan definiálhatóak, nagyon könnyű navigálni közöttük. Ezek a kötések szintén közösek a Containerek között.

Megvalósítandó függvény:

  • Load() – A Controller betöltésekor fut le, itt kell elvégezni a modellek inicializálását és a kötéseket.
View:

A View-ban definiáljuk a nézetek kinézetét. Itt már lehet platformspecifikus tulajdonságokat használni. IMXView interfészt implementálni kell, lehet MXView-ből is.

Megvalósítandó függvény:

  • Render() - kirajzolás
App:

Ezután már csak inicializálni kell az Appot, és hozzákötni egy Containerhez, és deploy után futtatható.

A keretrendszer előnyei:
  • Könnyen átlátható
  • Maga a Monocross ingyenes
  • A NavigationMap nagyon pontos navigációt tesz lehetővé
Hátrányai:
  • Mivel a Mono-t más keretrendszerek is használják, ezért nem sok pluszt nyújt.
  • Nagyon sok lehet a platformspecifikus kód, így nagy programok esetében kényelmetlen lehet

1.6.4 A választott rendszer

Végül a MonoGame keretrendszerre esett a választás. Ennek főbb okai:

  • sok támogatott platform, ám alacsonyszintű rendszerek is elérhetőek belőle
  • Windows alatt fejlesztéshez és teszteléshez elég az ingyenes Visual Studio hozzá
  • felépítése jól illeszkedik a játékok működéséhez (hiszen ahhoz tervezték) és ez jelentősen megkönnyíti a program fejlesztését

1.7 User-story-k

Minden használati eset tartalmaz egy Határidő sort, ez tartalmazza, hogy az adott esetnek melyik félévben kell elkészülnie. A 2014 az 1. félévet jelenti, a 2015 a 2. félévet.

Használati eset Menü
Cél A játékos kiválasztja, hogy melyik főpontot választja. Ezek lehetnek az Egyszemélyes játék, a Többszemélyes játék, a Toplista megtekintése, illetve a Tutorial elindítása
Aktor Felhasználó
Kiváltó esemény A játék elindítása
Utófeltétel sikeres végrehajtáskor A kiválasztott menüponthoz kapcsolódó felhasználói eset következik: Egyjátékos/Többjátékos mód beállítása, Toplista, Tutorial
Utófeltétel hiba esetén Visszatérés a főmenübe
Határidő 2015
Használati eset Toplista
Cél A játékban elért pontszámok megtekintése, választhatóan játékmód és nehézség szerint. Az első helyen a legtöbb pontot elért játékos és a neve található.
Aktor Felhasználó
Kiváltó esemény A Scoreboard gomb megnyomása
Előfeltételek A szerver elérhető
Utófeltétel sikeres végrehajtáskor Megjelenik a Toplista
Utófeltétel hiba esetén Visszatérés a főmenübe.
Határidő 2015
Használati eset Tutorial
Cél A felhasználó végigvezetése lépésről-lépésre egy egyszemélyes játékmódon, hogy megtanulhassa a szoftver kezelését.
Aktor Felhasználó
Kiváltó esemény A menüben a Tutorial elindítása került kiválasztásra.
Előfeltételek Az egyjátékos mód elindítható (szerver elérhető).
Utófeltétel sikeres végrehajtáskor Elindul egy játék, amiben a felhasználót minden cselekvése előtt szövegdobozok segítik a szoftver kezelésében és a játék végigjátszásában.
Utófeltétel hiba esetén Visszatérés a főmenübe.
Határidő 2015
Használati eset Egyjátékos/Többjátékos mód beállítása
Cél A játék tulajdonságainak beállítása. A tulajdonságok közé a következők tartoznak: Játékmód, Nehézség
Aktor Felhasználó
Kiváltó esemény A Single Player vagy a Multiplayer gomb megnyomása
Előfeltételek A menüből ki lett választva a megfelelő gomb
Utófeltétel sikeres végrehajtáskor Elindul a várakozás a képek leöltésére. Többjátékos mód esetén Név megadása
Utófeltétel hiba esetén Nem indul el a játék, maradunk a beállításoknál.
Határidő Egyjátékos mód: 2014, Többjátékos mód: 2015
Használati eset Név megadása
Cél A játékos nevének megadása
Aktor Felhasználó
Kiváltó esemény Multiplayer beállítás után a Játék gomb megnyomása
Előfeltételek A többjátékos módban be lett állítva játékmód és nehézség
Utófeltétel sikeres végrehajtáskor Elindul a várakozás a képek leöltésére
Utófeltétel hiba esetén Nem indul el a játék, maradunk a név megadásánál.
Határidő 2015
Használati eset Normál játék
Cél A játék indítása után fix számú képet kell megkeresni. A pontozás idő alapján történik. A gyorsabb találat szorzót eredményez. A helyes találat pontot ér. A helytelen találat pontlevonással jár.
Aktor Felhasználó
Kiváltó esemény A játék gomb megnyomása.
Előfeltételek Egyszemélyes játékmód választása. Név megadása. Nehézség kiválasztása. A Normál játék opció kiválasztása.
Utófeltétel sikeres végrehajtáskor Elindul a ’Normál’ típusú játék.
Utófeltétel hiba esetén Visszatérés a főmenübe.
Határidő 2014
Használati eset Egy feladvány megtalálása ’Normál’ módban
Cél A felhasználó az alsó sávban található feladványok valamelyikét ábrázoló képre kattint, hogy pontokat szerezhessen.
Aktor Felhasználó
Kiváltó esemény A felhasználó egy képre kattint.
Előfeltételek ’Normál’ játék folyamatban van, a kép egy megtalálandó feladványt ábrázol és aktív.
Utófeltétel sikeres végrehajtáskor A felhasználó a kombó állása alapján pontokat kap (pl. 16-os kombó esetén 16 pontot). A kombó értéke duplázódik, ha nem több, mint 32. A kép inaktívvá válik. Az utolsó feladvány megtalálása esetén az eredmény megjelenítése.
Határidő 2014
Használati eset Idő extra játék
Cél A játék indítása után adott számú képet kell megtalálni. Minden helyes találat növeli az egyébként folyamatosan csökkenő rendelkezésre álló időt.
Aktor Felhasználó
Kiváltó esemény A játék gomb megnyomása.
Előfeltételek Egyszemélyes játékmód választása. Név megadása. Nehézség kiválasztása. Az Idő extra játék opció kiválasztása.
Utófeltétel sikeres végrehajtáskor Elindul az ’Idő extra’ típusú játék.
Utófeltétel hiba esetén Visszatérés a főmenübe.
Határidő 2014
Használati eset Egy feladvány megtalálása ’Idő extra’ módban
Cél A felhasználó az alsó sávban található feladványok valamelyikét ábrázoló képre kattint, hogy pontokat szerezhessen.
Aktor Felhasználó
Kiváltó esemény A felhasználó egy képre kattint.
Előfeltételek ’Idő extra’ játék folyamatban van, a kép egy megtalálandó feladványt ábrázol és aktív.
Utófeltétel sikeres végrehajtáskor A felhasználó a kombó állása alapján pontokat kap. A kombó értéke duplázódik, ha nem több, mint 32. A kép inaktívvá válik. Az utolsó feladvány megtalálása esetén az eredmény megjelenítése.
Határidő 2014
Használati eset Végtelenített játék
Cél A játék indítása után potenciálisan végtelen ideig lehet játszani: minden megtalált kép egy új feladatot eredményez, valamint a hozzá tartozó új képet a régi helyén.
Aktor Felhasználó
Kiváltó esemény A játék gomb megnyomása.
Előfeltételek Egyszemélyes játékmód választása. Nehézség kiválasztása. A Végtelenített játék opció kiválasztása.
Utófeltétel sikeres végrehajtáskor Elindul a ’Végtelenített’ típusú játék.
Utófeltétel hiba esetén Visszatérés a főmenübe.
Határidő 2014
Használati eset Egy feladvány megtalálása ’Végtelenített’ módban
Cél A felhasználó az alsó sávban található feladványok valamelyikét ábrázoló képre kattint, hogy pontokat szerezhessen.
Aktor Felhasználó
Kiváltó esemény A felhasználó egy képre kattint.
Előfeltételek ’Végtelenített’ játék folyamatban van, a kép egy megtalálandó feladványt ábrázol.
Utófeltétel sikeres végrehajtáskor A felhasználó a kombó állása alapján pontokat kap. A kombó értéke duplázódik, ha nem több, mint 32. A kliens a kép helyére új, transzformált képet kér a szerverről, valamint generál egy új feladványt.
Utófeltétel hiba esetén Ha a szerver nem elérhető, visszatérés a főmenübe.
Határidő 2014
Használati eset Kilépés játékból
Cél A felhasználó egy játék játszása közben a ’Menü’ gombra kattintva kilép a főmenübe.
Aktor Felhasználó
Kiváltó esemény A ’Menü’ gomb megnyomása.
Előfeltételek Egy játék folyamatban van.
Utófeltétel sikeres végrehajtáskor A játék véget ér. Egyjátékos módban a kapott pontok nem kerülnek fel a scoreboardra; többjátékos mód esetén az ellenfél nyer. Visszatérés a főmenübe.
Határidő 2014
Használati eset Eltelik egy másodperc
Cél Egyjátékos módban, vagy többjátékos módban, amikor a felhasználó következik, eltelik egy újabb másodperc. A kliens lépteti az idő számlálót.
Aktor Kliens szoftver
Kiváltó esemény Minden eltelt másodperc a játék indítása óta, amikor a játékos következik.
Előfeltételek Egy játék folyamatban van, a felhasználó következik.
Utófeltétel sikeres végrehajtáskor Az idő számláló minden másodpercben léptetésre kerül, ’Idő extra’ és ’Időzítő’ módokban visszafelé. Ha eléri a 0 hátralévő másodpercet: a játék véget ér, és megjelenik az eredmény.
Határidő Idő extra mód: 2014, Időzítő: 2015
Használati eset A felhasználó játék közben inaktív
Cél A felhasználó egyjátékos vagy ’Harc a pontokért’ módban inaktív. A kliens felezi a kombót.
Aktor Kliens szoftver
Kiváltó esemény Minden eltelt 2500 ms az előző feladvány megtalálása óta.
Előfeltételek Egyjátékos vagy ’Harc a pontokért’ játék folyamatban van, a felhasználó inaktív.
Utófeltétel sikeres végrehajtáskor A kombó feleződik, ha nagyobb, mint egy, és az előző feladvány megoldása, vagy az előző felezés óta eltelt 2500 ms.
Határidő 2015
Használati eset Egyjátékos módú eredmény megjelenítése
Cél Egy egyjátékos módú játék végeztével megjelenik a felhasználó által összegyűjtött pontok száma, valamint az eltelt, vagy megmaradt idő. Frissül a scoreboard.
Aktor Felhasználó vagy kliens szoftver.
Kiváltó esemény A felhasználó megtalálta az utolsó feladványt, vagy ’Idő extra’ módban lejárt az ideje.
Előfeltételek -
Utófeltétel sikeres végrehajtáskor Megjelenik a felhasználó által összegyűjtött pontok száma, valamint az eltelt, vagy megmaradt idő. A kliens REST API-n frissíti a scoreboardot.
Utófeltétel hiba esetén Ha a szerver nem elérhető, a scoreboard nem frissül.
Határidő 2015
Használati eset Várakozás ellenfélre és a képek letöltésére
Cél A felhasználó várakozik, hogy a szerver megfelelő ellenfelet biztosítson, valamint letöltse a transzformált képeket és kezdődhessen a többjátékos mód.
Aktor Felhasználó. Internetes felhasználó.
Kiváltó esemény Többjátékos módban a játék indítása.
Előfeltételek Többjátékos mód választása. Név megadása. Nehézség kiválasztása. Játékmód választása.
Utófeltétel sikeres végrehajtáskor A szerver párosít két játékost.
Utófeltétel hiba esetén Visszatérés a főmenübe.
Határidő 2015
Használati eset Várakozás a képek letöltésére
Cél A felhasználó várja, hogy a klienshez megérkezzen a REST API-n kérvényezett játék, miközben a szerver legenerál egy pályát a választott játékmód, szint és téma szerint (ehhez képeket választ és transzformál véletlenszerűen), és küldi a kliensnek.
Aktor Felhasználó
Kiváltó esemény A felhasználó kezdeményezte egy játék elindítását.
Előfeltételek A felhasználó megadta a pálya beállításait, a szerver elérhető.
Utófeltétel sikeres végrehajtáskor Elindul a kért játék.
Utófeltétel hiba esetén Visszatérés a főmenübe.
Határidő 2015
Használati eset Időzítő
Cél Két személy játszik egymás ellen, külön kapnak fix időt. A játékosok felváltva játszanak, a váltás egy kép megtalálása után történik. Az veszít, akinek előbb letelik az ideje.
Aktor Felhasználó. Internetes felhasználó.
Kiváltó esemény A szerver sikeresen párosított két játékost.
Előfeltételek Elérhető két játékos ’Időzítő’ módban, azonos nehézségi szinten. Nem lép fel hálózati hiba.
Utófeltétel sikeres végrehajtáskor Elindul a kétszemélyes játék ’Időzítő’ módban.
Utófeltétel hiba esetén Visszatérés a főmenübe.
Határidő 2015
Használati eset Egy feladvány megtalálása ’Időzítő’ módban
Cél A felhasználó az alsó sávban található feladványok valamelyikét ábrázoló képre kattint, hogy több ideje maradjon, mint ellenfelének.
Aktor Felhasználó
Kiváltó esemény A felhasználó egy képre kattint.
Előfeltételek ’Időzítő’ játék folyamatban van, a felhasználó következik, a kép egy megtalálandó feladványt ábrázol.
Utófeltétel sikeres végrehajtáskor A kliens leállítja az órát, és TCP/IP socketen jelzi a szervernek a feladvány megoldását. A szerver a kép helyére új, transzformált képet, valamint új feladványt generál, és szinkronizálja az új játékállapotot a kliensekkel.
Utófeltétel hiba esetén Hálózati hiba esetén visszatérés a főmenübe.
Határidő 2015
Használati eset Várakozás ellenfélre ’Időzítő’ módban
Cél A felhasználó ellenfele lépésére várakozik.
Aktor Felhasználó
Kiváltó esemény ’Időzítő’ módban az ellenfél lépése következik.
Előfeltételek ’Időzítő’ játék folyamatban van, az ellenfél következik.
Utófeltétel sikeres végrehajtáskor Az ellenfél lépése, majd a játékállapot szinkronizálása után a felhasználó következik. Az óra újraindul.
Utófeltétel hiba esetén Hálózati hiba esetén visszatérés a főmenübe.
Határidő 2015
Használati eset Harc a pontokért
Cél Két személy játszik egymás ellen. A játékosok egyszerre játszanak, egy fix feladványt oldanak meg. Az nyer, akinek több pontja lesz a feladvány befejezésekor.
Aktor Felhasználó. Internetes felhasználó.
Kiváltó esemény A szerver sikeresen párosított két játékost.
Előfeltételek Elérhető két játékos ’Harc a pontokért’ módban, azonos nehézségi szinten. Nem lép fel hálózati hiba.
Utófeltétel sikeres végrehajtáskor Elindul a kétszemélyes játék ’Harc a pontokért’ módban.
Utófeltétel hiba esetén Visszatérés a főmenübe.
Határidő 2015
Használati eset Egy feladvány megtalálása ’Harc a pontokért’ módban
Cél A felhasználó az alsó sávban található feladványok valamelyikét ábrázoló képre kattint, hogy több pontot szerezzen, mint ellenfele.
Aktor Felhasználó
Kiváltó esemény A felhasználó egy képre kattint.
Előfeltételek ’Harc a pontokért’ játék folyamatban van, a kép egy megtalálandó feladványt ábrázol és aktív.
Utófeltétel sikeres végrehajtáskor A felhasználó a kombó állása alapján pontokat kap. A kombó értéke duplázódik, ha nem több, mint 32. A kép inaktívvá válik. Játékállapot szinkronizálása a szerverrel. Az utolsó feladvány megtalálása esetén az eredmény megjelenítése.
Utófeltétel hiba esetén Hálózati hiba esetén visszatérés a főmenübe.
Határidő 2015
Használati eset Többjátékos módú eredmény megjelenítése
Cél Egy többjátékos módú játék végeztével megjelenik a felhasználó által összegyűjtött pontok száma, vagy a megmaradt idő, valamint a nyertes játékos neve.
Aktor Felhasználó, kliens szoftver vagy szerver.
Kiváltó esemény A felhasználó megtalálta az utolsó feladványt, vagy ’Időzítő’ módban lejárt valamelyik játékos ideje.
Előfeltételek A végső játékállapot szinkronizációja sikeres.
Utófeltétel sikeres végrehajtáskor Megjelenik a felhasználó által összegyűjtött pontok száma, vagy a megmaradt idő, valamint a nyertes játékos neve.
Utófeltétel hiba esetén Hálózati hiba esetén visszatérés a főmenübe.
Határidő 2015

1.8 Tervezett felosztás

A 2015-ös félévre a tervezett feladatok a következőképpen kerültek felosztásra:

Rabi Péter:

  • Szerver adatbázis
  • Szerverrel való kommunikáció REST API-n keresztül
  • Szerverrel való kommunikáció a multiplayerhez Socketeken keresztül
  • A szervertől való kérések megfelelő kiszolgálása
  • Képek transzformációja a szerveren

Birkás Gábor:

  • Időzítő játékmód implementálása
  • Harc a pontokért játékmód implementálása

Csatári Albert:

  • Tutorial
  • Scoreboard
  • Kommunikáció a szerverrel REST API-n és Socketeken keresztül
  • Egyjátékos mód frissítése szerverrel való kommunikációhoz
  • Platformfüggetlen megjelenítés
  • Menürendszer továbbfejlesztése az új követelményekhez

2. Tervezés

2.1 A program architektúrája

A szoftver egy háromrétegű webes alkalmazás, natív klienssel.

Adatbázis szerver:

  • Relációs adatbázis-kezelő rendszer.

Alkalmazás szerver:

  • A web2py keretrendszerre épülő Python nyelven fejlesztett szoftver.
  • Kapcsolódás a kliensekhez:
    • RESTful web-szolgáltatások
    • dedikált TCP/IP socket a többjátékos mód megvalósításához

A kliens program legfontosabb elemei:

  • 2 fő mappa, ami a két különböző funkciójú tulajdonságait tartalmazza:
    • Jatek mappa - A játékkal kapcsolatos logika és nézet
    • Menu mappa - A menürendszerrel kapcsolatos logika és nézet
  • A menü nézetei:
    • Menu absztrakt osztály, ami egy menü nézet alapvető feladatait látja el: Kirajzolás, Menü elemek kezelése, Kattintás vagy érintés kezelése
    • MainMenu: A kezdő menü
    • NewGameMenu: Az egyjátékos illetve a többjátékos mód beállításait tartalmazza
    • ScoreboardMenu: A ranglista menüje
    • GameOverMenu: A játék befejezése után megjelenített menü. A szerzett pontot mutatja és a pontot lehet elküldeni
  • A kliens architektúrája úgy lett kialakítva, hogy a MonoGame keretrendszer által támogatott legyen: Van egy Common nevű mappa, ahol találhatóak a forráskódok. Minden platform külön projektet kap, és ide a Common mappában lévő forráskódok csak linkelve vannak. A platformspecifikus kódok vagy teljesen a projektben találhatóak (nincsenek linkelve), vagy #if ANDROID (#if WINDOWS) direktívákkal vannak ellátva. A MonoGame egyetlen sajátossága, hogy az XNA-hoz hasonlóan négy eljárást kell megvalósítania egy nézetnek:
    • Initialize
    • LoadContent
    • Update
    • Draw

2.2 Osztálymodell

Osztálymodell

Játék

Sztereotípia: Vegyes
Példány: jatekModell
Feladat: Egy játékkal kapcsolatos minden tulajdonságot tartalmaz.

Pontozó

Sztereotípia: egyed
Példány: pontozó
Feladat: Kezeli a pontok számolását a kombókkal együtt. Ha a ponthoz hozzáadás történik, a kombó a kétszeresére nő. A hozzáadott pont a kombóval szorzódik. A kombó 32-ig képes nőni, és ha nem történik ponthozzáadás 2,5 másodpercen belül, a kombó feleződik.

Pályamenedzser

Sztereotípia: egyed
Példány: pálya
Feladat: Kezeli az új játék kezdését, illetve az egyéb egy játékmóddal kapcsolatos tulajdonságokat

Tábla

Sztereotípia: konténer
Példány: tabla
Feladat: Képes létrehozni egy több mezőből álló pályát, és azt tárolja is utána. Pontos meghatározás után (sor-oszlop indexelés) vissza is adja a mezőt.

Mező

Sztereotípia: egyed
Példány: összesMező, listában tárolva
Feladat: meghatározza a játéktéren található mezőt. A tulajdonságai között szerepel a kép, az indexek, illetve egy transzformátor

Kép

Sztereotípia: egyed
Példány: kép
Feladat: Tárol egy képet egy szöveggel együtt.

KépAdatbázis

Sztereotípia: konténer
Példány:
Feladat: le tudja tölteni az összes képet, és későbbre tárolja is

KépLetöltő

Sztereotípia: interfész
Példány: letöltő
Feladat: Egy interfész, ami le tudja tölteni az összes képet platformfüggetlenül.

Transzformáció

Sztereotípia: interfész
Példány: transzformátor
Feladat: Nehézség alapján transzformál egy képet: forgatja, homályosítja, tükrözi vagy elszínezi

Mentés

Sztereotípia: absztrakt osztály
Példány: mentésMenedzser
Feladat: El tud menteni egy játékállást, illetve be is tudja tölteni platformfüggetlenül. A szerializálást is megoldja (ezt nem szükséges minden platformon külön megvalósítani).

BeállításokMenü

Sztereotípia: vegyes
Példány: menuModell
Feladat: A beállítások menüjének modellje

Beállítások

Sztereotípia: egyed
Példány: beállítások
Feladat: Az összes beállítást tartalmazza

HangÉsVibráció

Sztereotípia: interfész
Feladat: Platformfüggetlenül valósítja meg hang lejátszását és a mobileszköz rezgését.

Az osztálymodell kiegészítése a következő követelményekkel:

  • Tutorial, Scoreboard
  • Kommunikáció a szerverrel

Terv:
Osztálymodell 2

SzerverKommunikátor

Sztereotípia: absztrakt osztály
Példány: szerverKommunikator
Feladat: Egy általános felületet ad a szerverrel való kommunikációra

ToplistaKommunikátor

Sztereotípia: Egyed
Példány: toplistaKommunikator
Feladat: lekérdezi a szervertől az első 10 játékost a toplistán az adott játékmódból

ToplistaRajzoló

Sztereotípia: egyed
Példány: toplistaRajzolo
Feladat: Kirajzolja a toplistát a toplistakommunikátor alapján

Tutorial

Sztereotípia: Egyed
Példány: tutorial
Feladat: Elindítja a tutorialt.

Menu

Sztereotípia: egyed
Példány: menu
Feladat: ez az osztály felel a Menü kirajzolásáért, itt lehet kiválasztani a játékmódot, illetve a témát

Az osztálymodell kiegészítése a következő követelményekkel:

  • Sakk stílusú időosztásos játékmód
  • Harc a pontokért játékmód

Osztálymodell 3

Játékmód

Sztereotípia: enumerátor osztály
Példány: játékMód
Feladat: A meglévő Játékmód osztály kiegészítése többjátékos módokkal

JátékosInfoMenü

Sztereotípia: egyed
Példány: játékosInfoMenü
Feladat: Egy menü létrehozása, melyben a felhasználó megadja az adatait

JátékmódMenü

Sztereotípia: egyed
Példány: játékmódMenü
Feladat: Egy menü létrehozása, melyben a felhasználó kiválasztja a játékmódot

PárosítóMenü

Sztereotípia: egyed
Példány: párosítóMenü
Feladat: Egy menü létrehozása, melyben megjelenik a szerver által szolgáltatott ellenfél

MultiMódPontozó

Sztereotípia: egyed
Példány: multiMódPontozó
Feladat: Tárolja az aktuális játékhoz tartozó állást (pontok, idők), valamint a játék menetének megfelelően a játékmódtól függően kiszámolja és frissíti azt

Tábla

Sztereotípia: konténer
Példány: tábla
Feladat: A Tábla osztály kiegészítése többjátékos módhoz tartozó információkkal (játékosok, pontok, idők)

Végleges osztálymodell névterekre lebontva:

  • Pixeek:

Pixeek

Scene

Sztereotípia: interfész
Példány: currentScene
Feladat: Egy nézet megvalósításához szükséges

GameManager

Sztereotípia: egyed
Példány: Instance
Feladat: A játékot indítja el és állítja be az alapvető beállításokat

  • Pixeek.BoardShapes:

Pixeek.BoardShapes

IBoardShapes

Sztereotípia: interfész
Példány: boardShape
Feladat: Egy alakzat leírását definiálja

BoardRectangle

Sztereotípia: egyed
Példány: -
Feladat: A négyzet alakú alakzatot reprezentálja

BoardDiamond

Sztereotípia: egyed
Példány: -
Feladat: A gyémánt alakú alakzatot reprezentálja

BoardFish

Sztereotípia: egyed
Példány: -
Feladat: A halacska alakú alakzatot reprezentálja

  • Pixeek.Game:

Pixeek.Game

Difficulty

Sztereotípia: enum osztály
Példány: difficulty
Feladat: A játékban található nehézségek felsorolója

Image

Sztereotípia: egyed
Példány: image
Feladat: Tárol egy képet egy szöveggel együtt.

Pályamenedzser

Sztereotípia: egyed
Példány: level
Feladat: Kezeli az új játék kezdését, illetve az egyéb egy játékmóddal kapcsolatos tulajdonságokat

Board

Sztereotípia: konténer
Példány: board
Feladat: Képes létrehozni egy több mezőből álló pályát, és azt tárolja is utána. Pontos meghatározás után (sor-oszlop indexelés) vissza is adja a mezőt.

Field

Sztereotípia: egyed
Példány: allFields, listában
Feladat: meghatározza a játéktéren található mezőt. A tulajdonságai között szerepel a kép, az indexek

ImagesToFind

Sztereotípia: konténer
Példány: imagesToFind Feladat: Tárolja a feladvánnyal kapcsolatos információkat: hány kép van még hátra, a képek listája

Scoring

Sztereotípia: egyed
Példány: scoring
Feladat: Kezeli a pontok számolását a kombókkal együtt. Ha a ponthoz hozzáadás történik, a kombó a kétszeresére nő. A hozzáadott pont a kombóval szorzódik. A kombó 32-ig képes nőni, és ha nem történik ponthozzáadás 2,5 másodpercen belül, a kombó feleződik.

GameMode

Sztereotípia: enum osztály
Példány: gameMode
Feladat: Tárolja a lehetséges játékmódokat

GameModel

Sztereotípia: vegyes
Példány: gameModel
Feladat: A játékok logikájával és nézetével kapcsolatos információkat tartalmazza

  • Pixeek.GameDrawables:

Pixeek.GameDrawables

RectangleOverlay

Sztereotípia: egyed
Példány: overlay
Feladat: Egy képpel ellátott négyzet kirajzolását valósítja meg

TimeDrawable

Sztereotípia: egyed
Példány: timeDrawable
Feladat: A számláló kirajzolásához szükséges információkat tartalmazza. Ki is rajzolja az időzítőt.

ScoreDrawable

Sztereotípia: egyed
Példány: scoreDrawable
Feladat: A pontok kirajzolásáért felelős (ehhez jár a kombók kirajzolása is

ToFindDrawable

Sztereotípia: egyed
Példány: toFindDrawable
Feladat: A megkeresendő képek kirajzolásáért felelős

UpperMenu

Sztereotípia: konténer
Példány: Instance
Feladat: A teljes felső menüt fogja össze és tárolja

BoardDrawable

Sztereotípia: egyed
Példány: Instance
Feladat: A tábla kirajzolásáért felelős, amin találhatóak a képek

  • Pixeek.Menus:

Pixeek.Menus

Menu

Sztereotípia: absztrakt osztály
Feladat: Egy különálló menü megvalósításához szükséges függvényeket tartalmazza, mint a kirajzolás, a nézetváltás és az elemek kezelése

GameOverMenu

Sztereotípia: egyed
Példány: Instance
Feladat: A játék vége menüt valósítja meg

ScoreboardMenu

Sztereotípia: egyed
Példány: Instance
Feladat: A ranglistákat mutató menüt valósítja meg

MainMenu

Sztereotípia: egyed
Példány: Instance
Feladat: A kezdőképernyőn megjelenő főmenüt valósítja meg

NewGameMenu

Sztereotípia: egyed
Példány: Instance
Feladat: Az új játékot tartalmazó beállításokat tartalmazó menüt valósítja meg

  • Pixeek.Menus.MenuElements:

Pixeek.Menus.MenuElements

MenuElement

Sztereotípia: egyed
Példány:
Feladat: Egy menün található elemre vonatkozó információkat és függvényeket tartalmaz

MenuSpriteElement

Sztereotípia: egyed
Példány: menuSpriteElement
Feladat: Egy képpel és szöveggel ellátott menüelem (legtöbbször egy kép vagy egy szöveg kirajzolására)

TutorialButton

Sztereotípia: egyed
Példány: tutorialButton
Feladat: A TutorialElement kis négyzetén kívüli részek gombok, amik előidézik a tutorial folytatását. Ez valósítja meg ezeket a gombokat

MenuSelector

Sztereotípia: egyed
Példány:
Feladat: Egy szótárban tartalmaz összetartozó menüelemeket, amik közül választani lehet

MainMenuPlainSelector

Sztereotípia: egyed
Példány: Instance
Feladat: Egy menüben megjeleníthető selectort valósít meg, aminek beállíthatóak a méretei, illetve egy enum, amiből válogat

MenuTextElement

Sztereotípia: egyed
Példány: menuTextElement
Feladat: Megvalósít egy olyan elemet, ami szöveg befogadására alkalmas Windowson és Androidon is

ScoreboardElements

Sztereotípia: egyed
Példány: scoreboardElements
Feladat: A selectorhoz hasonlóan felsorolja a kapott pontszámokat, beállítható méretekkel

TutorialElement

Sztereotípia: egyed
Példány: tutorialButton
Feladat: Egy olyan tutorial elemet tartalmaz, ami a játéktér egy kis négyzetére fokuszál és hozzá egy szöveget mutat

  • Pixeek.ServerCommunicator:

Pixeek.ServerCommunicator

ServerCommunicator

Sztereotípia: absztrakt osztály
Feladat: A szerverrel való kommunikációhoz ad függvényeket. Így egy egyszerű send vagy listen függvénnyel lehet kommunikálni REST API-val vagy Socketekkel

FightGameCommunicator

Sztereotípia: egyed
Példány: Instance
Feladat: A Harc a pontokért játékhoz tartozó socketes kommunikációt valósítja meg

TimerGameCommunicator

Sztereotípia: egyed
Példány: Instance
Feladat: Az Időzítő játékhoz tartozó socketes kommunikációt valósítja meg

MultiPlayerGameCommunicator

Sztereotípia: egyed
Példány: Instance
Feladat: A multiplayer játékokhoz tartozó általánosabb hívásokat tartalmazza

ScoreboardCommunicator

Sztereotípia: egyed
Példány: Instance
Feladat: A ranglistákhoz tartozó Rest API hívásokat tartalmazza

SinglePlayerGameCommunicator

Sztereotípia: egyed
Példány: Instance
Feladat: Az egyjátékos játékokhoz tartozó REST API hívásokat tartalmazza

  • Pixeek.ServerCommunicator.Objects:

Pixeek.ServerCommunicator.Objects

Az ebben a névtérben szereplő osztályok a szerverhez való kommunikációt segítik. Strukturális segítséget nyújtanak az üzenetek JSON formájáról való átalakításra.

  • Pixeek.Settings:

Pixeek.Settings

Settings

Sztereotípia: egyed
Példány: settings
Feladat: Az aktuális beállításokat tartalmazza a vibrációra és a hangra vonatkozóan

SettingsMenu

Sztereotípia: egyed
Példány: settingsMenu
Feladat: A beállításokat tartalmazó menü elem

  • Pixeek.SoundVibration:

Pixeek.SoundVibration

SoundAndVibration

Sztereotípia: interfész
Feladat: A hang és vibráció lejátszására ad egy keretet, így az az adott eszköztől független hívható. Ezt az interfészt eszközspecifikusan implementáljuk.

SoundAndVibrationWindows

Sztereotípia: egyed
Példány: soundAndVibrationWindows
Feladat: Windows specifikus megvalósítása a SoundAndVibration interfésznek

2.2.1 Menü

Menü osztálymodell

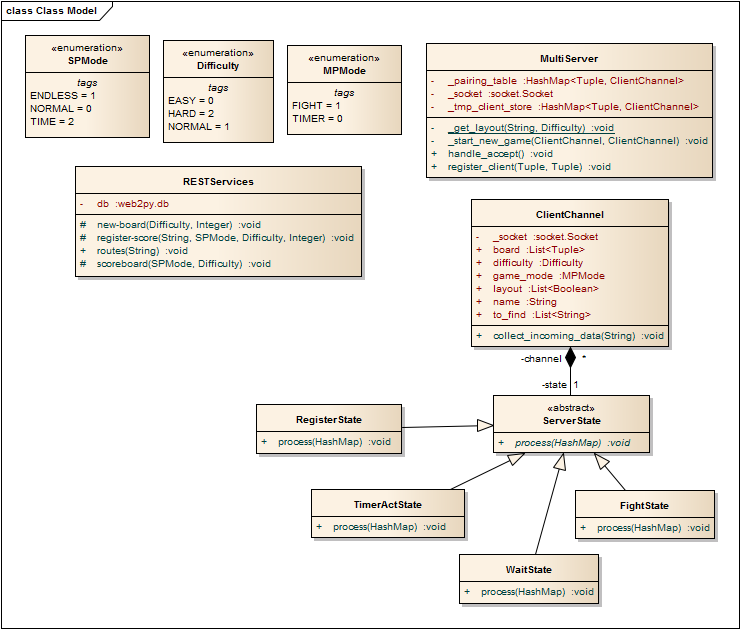
2.2.2 Szerver

Szerver osztálymodell

2.3 Adatbázis terv

Adatbázis terv

2.4 RESTful web-szolgáltatások

SzolgáltatásJáték indítása - egy játékos
URI/new-board/{difficulty}/{number-of-fields}
HTTP verbGET
response
{
"board" : [ {
  "word"  : <string> ,
  "image" : <string> } ]
}
Megjegyzések difficulty eleme {"easy", "normal", "hard"};
number-of-fields darab szó-kép (transzformált) párt generál;
image: base64 kódolt JPEG
SzolgáltatásScoreboard lekérdezése
URI/scoreboard/{mode}/{difficulty}
HTTP verbGET
response
{
"scoreboard" : [ {
  "player"    : <string> ,
  "score"     : <number> ,
  "timestamp" : <number> } ]
}
Megjegyzések mode eleme {"normal", "time"};
difficulty eleme {"easy", "normal", "hard"};
timestamp: másodpercek 2015. jan. 1. 00:00:00 óta
SzolgáltatásJátékos eredményének regisztrálása
URI/register-score/{mode}/{difficulty}
HTTP verbPUT
request body
{
"player" : <string> ,
"score"  : <number>
}
responseegyszerű HTML response code
Megjegyzések mode eleme {"normal", "time"};
difficulty eleme {"easy", "normal", "hard"}
SzolgáltatásÚj pályaelem generálása (endless módhoz)
URI/new-tile/{difficulty}
HTTP verbGET
response
{
"word"  : <string> ,
"image" : <string>
}
Megjegyzések difficulty eleme {"easy", "normal", "hard"};
image: base64 kódolt JPEG

2.5 Multi-player protokoll

A multi-player funkcionalitás modellje egy véges állapot-automata, aminek

  • állapotai a játékállapotok funkcionálisan egybe tartozó részhalmazai,
  • az állapot átmenetek a felhasználó tevékenysége vagy eltelt idő-intervallum által kiváltott TCP/IP üzenetváltások.

2.5.1 Állapotok

ÁllapotBelépési pont
Kliens jellemzőkA kliens a multi-player játékhoz való csatlakozás előtt áll.
Szerver jellemzőkA szerver várja a csatlakozni kívánó klienseket.
Állapot átmenetek
  • Regisztráció
ÁllapotVárakozás párosításra
Kliens jellemzőkA kliens várakozik a szerver válaszára.
Szerver jellemzőkA szerver fogadja a további csatlakozási kérelmeket. A megküldött játék attribútumok szerint különböző sorokban várakoztatja a klienseket, amíg nem sikerül párosítani őket.
Állapot átmenetek
  • Új "Harc a pontokért" játék
  • Új "Időzítő" játék - a kliens kezd
  • Új "Időzítő" játék - az ellenfél kezd
ÁllapotHarc a pontokért
Kliens jellemzőkA játékos sorban megoldja a feladatokat.
Szerver jellemzőkA szerver minden megoldott feladatnál értesíti az ellenfelet a játékos pontállásáról.
Állapot átmenetek
  • "Harc a pontokért" értesítő küldése
  • "Harc a pontokért" értesítő fogadása
  • Minden feladat megoldásra került küldése
ÁllapotIdőzítő - a játékos lép
Kliens jellemzőkA játékoson van a sor, hogy megoldjon egy feladatot. Közben a rendelkezésére álló idő folyamatosan csökken.
Szerver jellemzőkA szerver várakozik egy feladat megoldására vagy az idő letelésére.
Állapot átmenetek
  • "Időzítő" értesítő küldése és új elem fogadása
  • A rendelkezésre álló idő elfogyott
ÁllapotVárakozás "Harc a pontokért" módban
Kliens jellemzőkA kliens várakozik arra, hogy ellenfele is végezzen.
Szerver jellemzőkA szerver várakozik a kliens ellenfelére.
Állapot átmenetek
  • "Harc a pontokért" értesítő fogadása
  • Minden feladat megoldásra került fogadása
ÁllapotVárakozás "Időzítő" módban
Kliens jellemzőkA kliens várakozik arra, hogy ellenfele megoldjon egy feladatot, vagy lejárjon az ideje.
Szerver jellemzőkA szerver várakozik a kliens ellenfelére.
Állapot átmenetek
  • "Időzítő" módban új elem fogadása
  • Nyertél értesítő fogadása
ÁllapotKilépési pont
Kliens jellemzőkA kliens megjeleníti a multi-player játék eredményét.
Szerver jellemzőkA szerver bontja a kapcsolatot a kliensekkel.
Állapot átmenetek-

2.5.2 Állapot átmenetek

Állapot átmenetRegisztráció
Kiinduló állapotBelépési pont
Következő állapotVárakozás párosításra
Kiváltó eseményA felhasználó új multi-player játékhoz való csatlakozást választotta a menüben.
Végrehajtandó lépések A kliens csatlakozik a http://nipglab09.inf.elte.hu:8001 porthoz TCP/IPv4 módban, majd üzenetet küld a következő formátumban:
{
"name"       : <string>,
"mode"       : <"timer"|"fight">,
"difficulty" : <"easy"|"normal"|"hard">,
"layout"     : <"rectangle"|"diamond"|"fish">
}
Állapot átmenetÚj "Harc a pontokért" játék
Kiinduló állapotVárakozás párosításra
Következő állapotHarc a pontokért
Kiváltó eseményA szerver sikeresen párosít két "Harc a pontokért" módban regisztráló játékost, azonos nehézségi szinten és layouttal.
Végrehajtandó lépések A szerver legenerál egy új játékot, amit a következő formátumban küld a klienseknek:
{
"opponent" : <string>,
"layout"   : {
  "height" : <number>,
  "width"  : <number>,
  "active_fields" : [ <true|false> ] },
"board"    : [ {
  "row_index" : <number>,
  "col_index" : <number>,
  "image"     : <string>,
  "word"      : <string> } ],
"to_find"  : [ <string> ]
}

ahol image base64 kódolású JPEG kép.
Állapot átmenetÚj "Időzítő" játék - a kliens kezd
Kiinduló állapotVárakozás párosításra
Következő állapotIdőzítő - a játékos lép
Kiváltó eseményA szerver sikeresen párosít két "Időzítő" módban regisztráló játékost, azonos nehézségi szinten és layouttal. Kisorsolta, hogy ez a kliens kezd.
Végrehajtandó lépések A szerver legenerál egy új játékot, amit a következő formátumban küld a kliensnek:
{
"opponent"  : <string>,
"layout"    : {
  "height" : <number>,
  "width"  : <number>,
  "active_fields" : [ <true|false> ] },
"board"     : [ {
  "row_index" : <number>,
  "col_index" : <number>,
  "image"     : <string>,
  "word"      : <string> } ],
"to_find"   : [ <string> ],
"your_turn" : true
}

ahol image base64 kódolású JPEG kép.
Állapot átmenetÚj "Időzítő" játék - az ellenfél kezd
Kiinduló állapotVárakozás párosításra
Következő állapotVárakozás "Időzítő" módban
Kiváltó eseményA szerver sikeresen párosít két "Időzítő" módban regisztráló játékost, azonos nehézségi szinten és layouttal. Kisorsolta, hogy ennek a kliensnek az ellenfele kezd.
Végrehajtandó lépések A szerver legenerál egy új játékot, amit a következő formátumban küld a kliensnek:
{
"opponent"  : <string>,
"layout"    : {
  "height" : <number>,
  "width"  : <number>,
  "active_fields" : [ <true|false> ] },
"board"     : [ {
  "row_index" : <number>,
  "col_index" : <number>,
  "image"     : <string>,
  "word"      : <string> } ],
"to_find"   : [ <string> ],
"your_turn" : false
}

ahol image base64 kódolású JPEG kép.
Állapot átmenet"Harc a pontokért" értesítő küldése
Kiinduló állapotHarc a pontokért
Következő állapotHarc a pontokért
Kiváltó eseményA játékos megoldott egy feladatot, de nem az utolsót.
Végrehajtandó lépések A kliens a feladat megoldásának megfelelően frissíti saját játékállapotát és a GUI-t, majd a következő üzenetet küldi a szervernek:
{
"row_index" : <number>,
"col_index" : <number>,
"score"     : <number>
}

ahol *_index a megoldott feladat koordinátái, score az eddig megszerzett pontok.
Állapot átmenet"Harc a pontokért" értesítő fogadása
Kiinduló állapot 1Harc a pontokért
Következő állapot 1Harc a pontokért
Kiinduló állapot 2Várakozás "Harc a pontokért" módban
Következő állapot 2Várakozás "Harc a pontokért" módban
Kiváltó eseményA játékos ellenfele megoldott egy feladatot, de nem az utolsót.
Végrehajtandó lépések A szerver a következő üzenettel értesíti a klienst a játékállásról:
{
"purpose"        : "update",
"opponent_score" : <number>
}

A kliens frissíti a GUI-t.
Állapot átmenetMinden feladat megoldásra került küldése
Kiinduló állapotHarc a pontokért
Következő állapotVárakozás "Harc a pontokért" módban
Kiváltó eseményA játékos megoldotta az utolsó feladatot.
Végrehajtandó lépések A kliens megjeleníti az elért eredményt, és a következő üzenetet küldi a szervernek:
{
"row_index" : <number>,
"col_index" : <number>,
"score"     : <number>
}

ahol *_index a megoldott feladat koordinátái, score az eddig megszerzett pontok.
Állapot átmenetMinden feladat megoldásra került fogadása
Kiinduló állapotVárakozás "Harc a pontokért" módban
Következő állapotKilépési pont
Kiváltó eseményA játékos ellenfele megoldotta az utolsó feladatot.
Végrehajtandó lépések A szerver a következő üzenettel értesíti a klienst a játékállásról:
{
"purpose"        : "opponent_finished",
"opponent_score" : <number>
}

A kliens frissíti a GUI-t.
Állapot átmenet"Időzítő" értesítő küldése és új elem fogadása
Kiinduló állapotIdőzítő - a játékos lép
Következő állapotVárakozás "Időzítő" módban
Kiváltó eseményA játékos megoldott egy feladatot.
Végrehajtandó lépések A kliens kiveszi a megoldott feladatot a feladatlistából, leállítja saját óráját, elindítja az ellenfélét, és értesíti a szervert a megoldott feladatról:
{
"purpose" : "solved_task",
"row_index" : <number>,
"col_index" : <number>
}

A szerver új képet generál a megoldott helyére, valamint küld egy új megoldandó feladatot:
{
"purpose"  : "update",
"new_tile" : {
  "row_index" : <number>,
  "col_index" : <number>,
  "image"     : <string>,
  "word"      : <string> },
"new_task" : <string>
}

ahol image base64 kódolású JPEG kép.
Állapot átmenet"Időzítő" módban új elem fogadása
Kiinduló állapotVárakozás "Időzítő" módban
Következő állapotIdőzítő - a játékos lép
Kiváltó eseményA játékos ellenfele megoldott egy feladatot.
Végrehajtandó lépések A szerver új képet generál az ellenfél által megoldott helyére, valamint küld egy új megoldandó feladatot:
{
"purpose"  : "update",
"new_tile" : {
  "row_index" : <number>,
  "col_index" : <number>,
  "image"     : <string>,
  "word"      : <string> },
"new_task" : <string>
}

ahol image base64 kódolású JPEG kép. A kliens kiveszi a megoldott feladatot a feladatlistából, és beteszi az új feladatot. A megoldott képet helyettesíti az újjal. Leállítja az ellenfél óráját, és elindítja a sajátját.
Állapot átmenetA rendelkezésre álló idő elfogyott
Kiinduló állapotIdőzítő - a játékos lép
Következő állapotKilépési pont
Kiváltó eseményA játékos rendelkezésére álló idő elfogyott, ezzel elveszítette a játékot.
Végrehajtandó lépések A kliens értesíti a szervert az idő lejártáról:
{
"purpose"  : "time_out"
}
A kliens megjeleníti az elért eredményt.
Állapot átmenetNyertél értesítő fogadása
Kiinduló állapotVárakozás "Időzítő" módban
Következő állapotKilépési pont
Kiváltó eseményA játékos ellenfelének rendelkezésére álló idő elfogyott, ezzel a játékos nyert.
Végrehajtandó lépések A szerver értesíti a klienst az idő lejártáról:
{
"purpose"  : "you_won"
}
A kliens megjeleníti az elért eredményt.

2.6 Dinamikus működés

2.6.1 Menü

Menü szekvenciadiagram

2.6.2 Scoreboard

Scoreboard szekvenciadiagram

2.6.3 Multiplayer játék indítása

Multiplayer szekvenciadiagram

2.6.4 Sakk alapú időkorlátos játékmód

Időkorlátos játékmód szekvenciadiagram

2.7 Felhasználói felület modell

A játék alapvetően mobil platformokra van tervezve, érintéssel működik. Minden ablak teljes képernyős, mindig a legutoljára felnyitott ablak aktív. A menükben vissza lehet menni bármelyik előző ablakra. Játék közben a pause menüt lehet megnyitni, a főmenübe visszajutni csak az aktuális játék megszakításával lehet.

Főmenü
Játékmód választás
Játékmenet
Játékmenet, pálya template

Kész programról képernyőképek

Főmenü
Egyjátékos mód
Többjátékos mód Scoreboard
Tutorial
Játék
Játék vége

2.8 Részletes programterv

Tábla
mezőHozzáadás – hozzáad egy mezőt a Tábla osztály összesMező nevű listájához.
Tábla – egyéni konstruktor, mely bemeneti paraméterként képek egy listáját várja.
mezőLekérés – sor és oszlopindex megadása után az összesMező egy megfelelő elemét adja vissza.
táblaKészítés – egy nehézségi szint megadása után beállítja a sor- és oszlopszámot, majd feltölti az összesMező listát véletlenszerű képekkel.
mezőCsere – kicseréli a paraméterben megadott mező képét egy random másikra
Mező
Mező – egyéni konstruktor, ami feltölti a mezőt a paraméterekben megadott adatokkal
JátékModell
játékModell – egyéni konstruktor, amely bemeneti paraméternek egy KépAdatbázis objektumot vár.
inizializálás – létrehozza a felső menüt, beállítja az órát, létrehozza a főmenüt, illetve egy táblát.
tartalomBetöltés – MonoGame függvény, ami az aktuális tartalmat tölti be.
frissítés – MonoGame függvény, jelen esetben a játék közbeni egér kattintására figyel.
kirajzolás – kirajzolja az ablakon megjelenő összes elemet
felsőMenükészítés – meghívja a felső menü kirajzolásáért felelős osztály rajzolás metódusát.
FelsőMenü
komponensLekérés – visszaadja egy listában a középső hátteret valamint az időzítő hátterét egy RajzolhatóJátékKomponens típusú objektumként. Ez a típus az XNA sajátja.
kirajzolás – hozzáadja a JátékMenedzser típusú objektumhoz a fenti két komponenst, valamint egy Menü gombot.
időzítőSzövegBeállítás – beállítja a kiírandó időt.
TáblaRajzolás
TáblaRajzolás – beállítja a szükséges változókat a kirajzoláshoz. Ezek az egyes elemek szélessége és magassága, illetve a kirajzolás kezdőpontja.
frissítés – sor- és oszlopindex kiszámítása az egérkattintásból, és a kattintás esemény meghívása
kirajzolás – a mezőket rajzolja ki sor és oszlopindexek alapján. A sorok száma a tábla X-, az oszlopok száma a tábla Y adattagjaitól függ. A mezők négyzetekbe kerülnek.
PontRajzoló
TartalomBetöltés – beálíttja a szükséges kirajzolandó elemet, ez a háttér.
Rajzolás – kirajzolja a pontokat és a kombót
IdőRajzoló
TartalomBetöltés – beállítja a szükséges kirajzolandó elemet, ez a háttér.
Rajzolás – kirajzolja a hátteret és rá az időt
IdőSzöveg – a kirajzolandó idő szövegesen.
MegtalálandóRajzoló
MegtalálandóLista – beállítja/visszaadja a megtalálandó képek listáját.
TartalomBetöltés – beállítja a hátteret.
Rajzolás – kirajzolja a megtalálandó listát.
Kép
képTextúra
név
SzintMenedzser
elteltIdőKezelő – akkor hívódik meg, mikor a játékban eltelik egy másodperc. Paraméterben átadja az eltelt / maradék időt.
megálltIdőKezelő – akkor hívódik meg, mikor az idő letelik.
SzintMenedzser – egyéni konstruktor, amely beállítja az időzítőt.
újJáték – egy új játék megadott paraméterek alapján történő indításáért felel. A paraméterek a következők: játékmód, nehézségi szint és az összes kép listája. A függvény egy táblával tér vissza.
próbaMezőKattintás – a paraméterben megadott mezőre rákattint, de csak akkor, ha az elérhető. Illetve átállítja a mezőt elérhetetlenné, ha olyan játékmódot játszik a játékos.
játékVége – befejezi a játékot, azaz lenullázza a számlálót.
eltelt_Idő – ez végzi a konkrét számlálást minden egyes másodpercben.
Pontozó
Pontozó – lenullázza a pontokat és a kombót és beállítja a kombó felezési idejét.
hozzáad – Hozzáad megadott pontot az osztályhoz kombó szorzójával együtt.
kombóBeállítás - Hozzáad a kombóhoz egyet, ha még nem telt le az előző kombó ideje. Szorozza a kombót 2-vel, ha még nem több, mint 16.
időzítőEltelt – Az aktuálisan futó időzítő letelt. Ilyenkor felezi a kombót, ha még nem 1. Újraindítja az időzítőt.
időzítőMegállítás – Megállítja az aktuálisan futó időzítőt.
KépAdatbázis
összesKép – visszaadja egy listában az összes képet.
tartalomBetöltés – betölti egy fájlból az összes kép nevét.
képBetöltés – betölt egy képet Texture2D típusú objektumként.
Mentés
mentés – kiírja egy fájlba az adott tábla adatait: sorok és oszlopok számát, valamint az összes mezőt.
betöltés – beolvassa fájlból az adott tábla adatait és felépít belőle egy új táblát az összes kép listájának segítségével.
KépekMegtalálásra
Megtalálásra – a megtalálandó képek listája.
próbaMezőKeresés – a paraméterben megadott mezőn lévő képet megkeresi a megtalálandó képek listájában. Ha megtalálja, akkor törli a képet a megtalálandók listájából. Végtelen mód esetében rak be egy új megtalálandó képet, és ha elfogytak a megtalálandó képek, akkor meghív egy eseményt.
újKépHozzáadása – hozzáad a megtalálandók listájához egy új képet
szöveggéAlakít – Átalakítja a megtalálandó képek listáját szövegre úgy, hogy a többször szereplőket x2, x3 szorzóval látja el.
újKépekListájaKészítés – elkészíti a megtalálandó képek osztályát az elkészített táblából nehézség szerint.
Transzformátor
Transzformátor – egyéni konstruktor, a paraméterekkel beállítja a példányt.
transzformálás – absztrakt függvény, egy textúrán végez el egy később definiált transzformálást
Homályosít
transzformálás – elvégzi a textúrán a homályosítást
SzínTranszformáció
transzformálás – beszínezi a megadott textúrát
TükrözőTranszformáció
transzformálás – tükrözi véletlenszerű irányba a textúrát
ForgatóTranszformáció
transzformálás – elforgatja a textúrát véletlenszerű irányba

A részletes programterv kiegészítése a következő követelményekkel:

  • Tutorial, Scoreboard
  • Kommunikáció a szerverrel

SzerverKommunikator
utasitasKuldes - egy általános függvény, ami a paraméterét JSON formátumra alakítja át, majd elküldi a szervernek. Megvárja a választ és visszatér a válasszal szinkron módon (Aszinkron kell a függvényt meghívni)
ToplistaKommunikator
getTopTenScores - lekérdezi a szervertől a megadott játékmódhoz tartozó 10 legtöbb pontot elért játékos nevét pontszámmal együtt
setGamemode - beállítja a játékmódot, amihez lekérjük a toplistát
ToplistaRajzolo
Draw - kirajzolja a toplistát a már meglévő adatokból
Tutorial
isFirstGame - visszaadja, hogy ez az első indítása-e a játéknak
startTutorial - elindítja a tutorialt egy új játékmód formájában
Menu
Draw - kirajzolja a menüt

3. Implementáció

3.1 Fejlesztőeszközök

A fejlesztéshez Visual Studio szerkesztőt használtunk, Monogame keretrendszerrel. Kódmegosztáshoz a github.com oldalt használtuk, ami Git verziókezelést alkalmaz. Minden platformhoz külön projektet hoztunk létre, és van egy közös projekt a Common. Ebben a Commonban találhatóak a közös kódot tartalmazó fizikai fájlok, a többi projektben ha ezekre szükség van, linkelt fájlokként adjuk hozzá az adott projekthez. Kalmár Dániel feladata a menü rendszere, illetve a MonoGame alapjainak megírása, Birkás Gábor feladata a mentés és betöltés, a beállítások és a képletöltő absztrakciója. Rabi Péter feladata a különböző transzformációk megvalósítása, Csatári Albert feladata a játékmodell, tábla, mezők, pontozás és a játékmódok implementálása.

3.2 Forráskód, futtatható kód

Egy publikus github fiókon van kezelve.

3.3 Alkalmazott kódolási szabványok

A forráskódban az osztálynevek egybeírva, minden szó nagy betűvel kezdődik. A tulajdonságokra (C# property) szintén ezt az elvet alkalmaztuk, egybeírva a nevek, mindegyik nagy betűvel kezdődik. A függvénynevek, illetve a változókra pedig azt az elvet alkalmaztuk, hogy az összes név egybe van írva, mindegyik szó nagy betűvel kezdődik, de az első kicsivel. A forráskódban mindig angol, beszédes neveket használtunk.

4. Tesztelés

4.1 Black box teszt

  • A programot elindítva kattinthatunk a Single Player, Multi player, Scoreboard, Tutorial, vagy az Exit gombra. Exit esetén a program sikeresen terminál.

Scoreboard:

  • A program sikeresen megjeleníti az elért eredményeket
  • Bármilyen játékmód, vagy nehézség beállításához megmutatja az eredményeket
  • Ha nincs eredmény nem mutat semmit
  • Betöltés alatt kiírja, hogy Loading...

Tutorial:

  • Átlép sikeresen az egyjátékos mód képernyőjére
  • Megjelenik a tutorial leírása
  • Látszódik a menü összes eleme
  • Kattinható a menü összes eleme
  • Ha máshova kattintunk, jön a következő tutorial
  • Elindítható a Tutorial végigjátszása nélkül is a játék
  • A tutorial elemek helyesen mutatják be az adott elemeket
  • A tutorial elemek rendezett tematika szerint mennek végig az elemeken
  • Elindul a játék és a Tutorial továbbvisz
  • A játék nem áll, amíg a tutorial megy
  • A tutorial kéri, hogy találjunk meg egy az alsó részből található elemet
  • Elindul az óra
  • Ha mást találunk meg, nem megy tovább a tutorial
  • Ha eltaláljuk, amit kér, kiírja, hogy have fun
  • Véget ér a tutorial

Multiplayer:

  • Megjelenik a két játékmód
  • Play gombra nem történik semmi //TODO legyen multiplayer

Single player:

  • A Single player gombra kattintva megjelenik egy játékmód- illetve egy nehézségi szint választó képernyő. Itt állíthatjuk be a hangot és a vibrációt is, valamint indíthatjuk el a tényleges játékot.
  • A játékmódokat a Normal, Endless és Time gombokkal választhatjuk meg, amelyekhez társítunk egy nehézségi szintet is. A Play gombra kattintva elindul a játék.

Normal – Easy – Music: ON – Vibration: OFF

  • A játékot elindítva az időzítő megfelelően működik – növeli az eltelt időt.
  • Kezdetben a score 0.
  • Jelenlegi esetben négy különböző képet kell megtalálni.
  • Végignyomva minden nem megfelelő képet, nem kapunk pontokat, és ezt megfelelő hangjelzés is kíséri minden esetben.
  • Jó mezőt kiválasztva pontokat kapunk.
  • Ha megfelelően gyorsan találunk meg egy adott képet, akkor a combo érték megfelelő szorzóra emelkedik.
  • Minden felsorolt képet megtalálva rendeltetésszerűen előugrik a Game Over képernyő, ahol megjelenik a megfelelő pontszám, illetve időtartam.
  • Ha játék közben a Menu gombra kattintunk, akkor elkészül egy mentés az aktuális állásról, melyet később folytatni tudunk.

Endless – Hard – Music: OFF – Vibration: OFF

  • A pontozás és az időszámítás ebben az esetben is megfelelően működik.
  • A Hard nehézségi szintnek megfelelően sokkal több képet kell megtalálnunk, egyes elemekből többet is.
  • Rossz mezőre kattintva ebben az esetben sem történik semmi, jó kép megtalálása esetén azonban egy új, véletlenszerűen kiválasztott kép kerül a helyére. Ez az esemény új feladatokkal is párosul.
  • Hangeffektek nincsenek.

Time – Normal – Music: OFF – Vibration: OFF

  • Ebben az esetben 30 másodpercünk van megtalálni a kívánt elemeket, így az óra megfelelően 5-től számol vissza.
  • Elérve a 0-t, amennyiben nem találtuk meg az összes képet, egy Game Over képernyő jelenik meg, megfelelő feliratokkal.
  • Hangeffektek a beállítás miatt itt sincsenek.
  • A játéktábla alakjai megfelelően működtetik a mezőket – nem lehet üres területre kattintani, és kattintásra minden mező helyesen cselekszik.
  • A képeken véletlenszerűen működnek a különböző transzformációk, melyek kombinációi - a követelmény leíráshoz igazodva – alkalmazkodnak a nehézségi szintekhez.

4.2 További tesztelések

A további tesztelésekhez unit teszteseteket alkamaztunk, amik a program indításakor lefutnak. Ezek a tesztesetek megpróbálják lefedni az összes lehetőséget, amit egy adott fügvénnyel végezni lehet, és azt vizsgálják, hogy a függvény elvégzése után a megfelelő állapotot kapjuk-e vissza. Ezek a tesztesetek a következő útvonalon találhatóak: A főmappa, azaz az src mappán belül a Testing mappában a Testing a menü vizsgálatáért, a GameTesting a pályák létrehozásáért, kattintásáért, a keresendő képekért és a pontozási rendszerért felelős.

About

No description, website, or topics provided.

Resources

Stars

Watchers

Forks

Releases

No releases published

Packages

No packages published

Contributors 4

  •  
  •  
  •  
  •